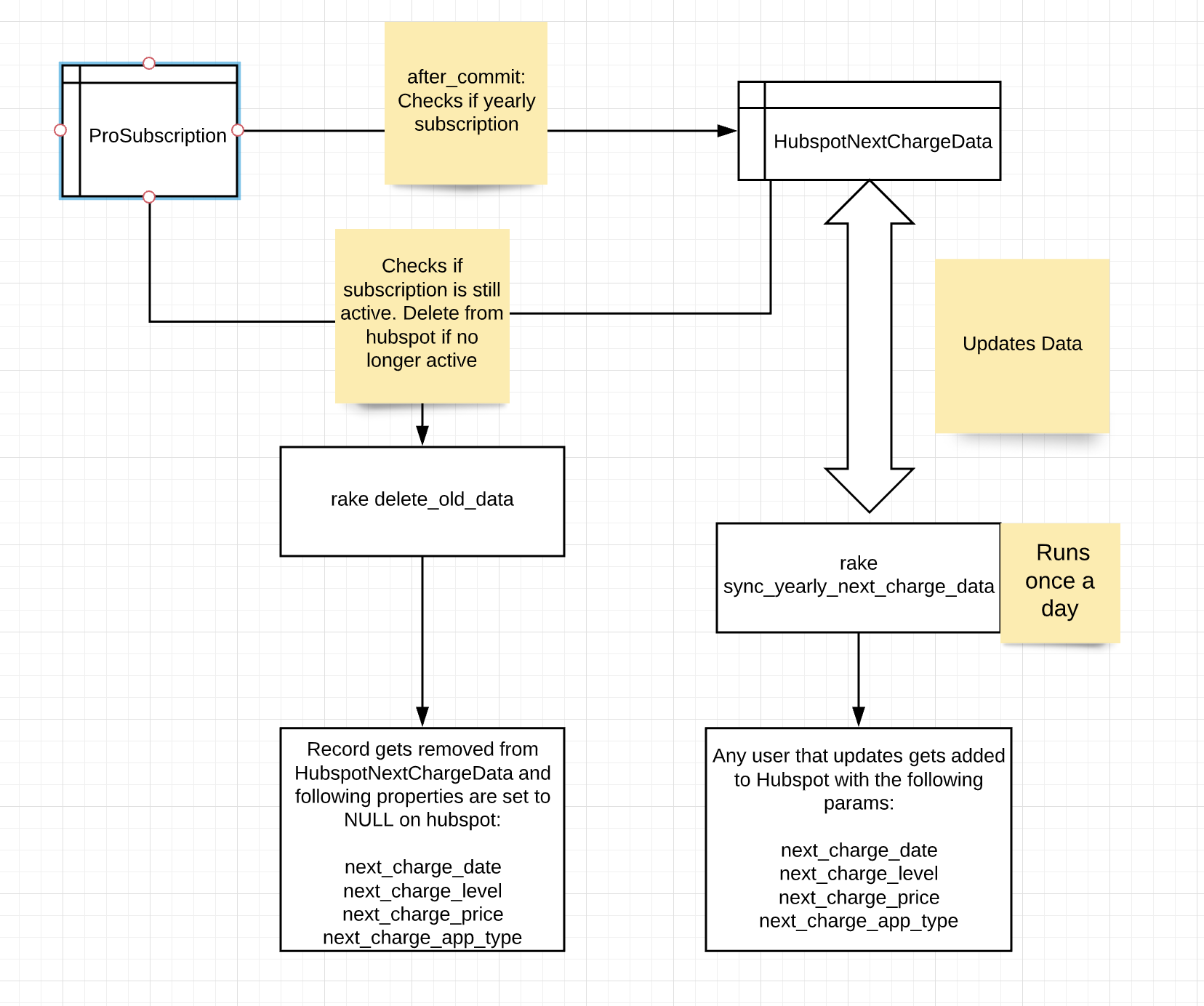
Hubspot next charge data
Flow:

Scenarios and Expected Behaviour:
- If a user has multiple yearly subscriptions, the next_charge_data is the closest upcoming charge for the user. If there are two charges happening on the same day, the most expensive charge is passed through to Hubspot.
- The next_charge_date is one year after the last_transaction's created_at date.
- If a user upgrades or downgrades their yearly pro_subscription, the next_charge_date is the time of the new subscription's activation